Version 2.4.2 of the S2G Data Viewer has been released and can be downloaded here.
Release Notes are available here.
User registration is required. Please find detailed instructions here.

New Features
- New distribution package for MacOSX (*.dmg), compliant with Mac OS X security
Corrections
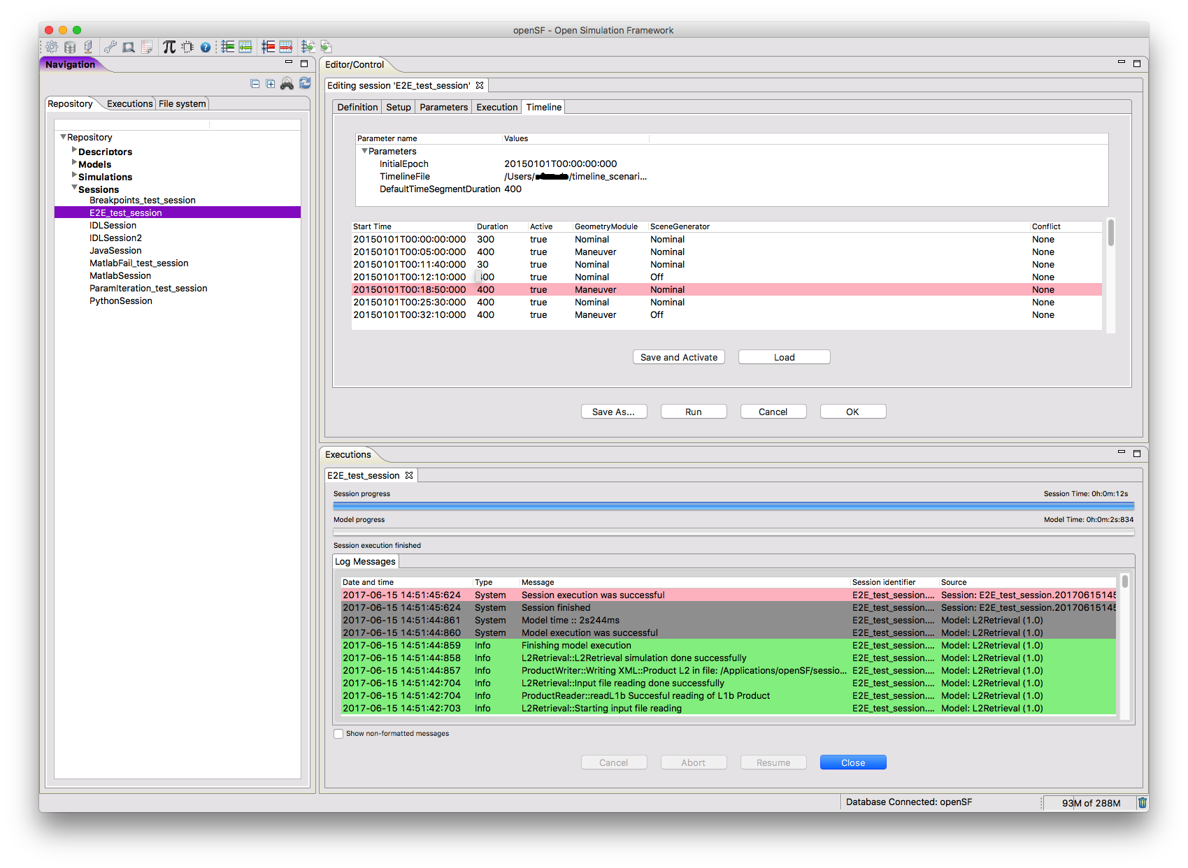
- ANR-205: UTC times in plot are not correct
- ANR-206: Plot cannot be vertically resized in Mac OS X Sierra
New Mission Schemas
- Sentinel-5 X-Band
- MTG Ka-Band
Updated Mission Schemas
- Aeolus X-Band
- Sentinel-2 X-Band
- Sentinel-3 X-Band
- EarthCARE X-band
The ESTEC openSF team, in collaboration with the development team of Deimos Space, has held on the 23rd Jan 2018 a workshop for users (already or potential) of openSF.

The workshop has covered the following aspects:
- General presentation of End-to-End (E2E) simulators;
- Presentation/demonstrations of openSF Framework – General aspects;
- Presentation/demonstrations of openSF Framework – Special/specific cases and advanced features;
- Training session.
Presentations and training material can be downloaded from here
Version 3.7.1 of OpenSF has been released and can be downloaded here.

Release Notes are available here.
User registration is required. Please find detailed instructions here.
New Features
- Logging: a separate log file is created for each session and is saved in the session directory
- Terminology harmonisation: the term ‘module’ is used instead of ‘model’
- New DB creation at openSF installation: prompt before overwriting data
- OSFI: Delivered as buildable source code
- OSFI: Upgraded xerces to 3.2.0 and Fortran 2003
Corrections
- ANR-091: Freeze on startup (Spinning Wait Cursor appears on Mac) if network not connected
- ANR-090: OSFI, Fortran API: command line arguments not properly parsed
- ANR-077: Edit, Product Tools: all buttons are disabled
- ANR-066: Tool startup with DB access problem
- ANR-064: Session execution gets stuck when Global Configuration File does not exist
- Problem with “delete” DB command: the command no longer disconnects the current DB
- Problem with “backup” DB command: the command backs up the _selected_ DB, not the connected one
Version 3.7 of OpenSF has been released and can be downloaded here.

Release Notes are available here.
User registration is required. Please find detailed instructions here.
Version 4.14 (C, C++, Java Libraries) of the Earth Observation Mission CFI Software (v4.X branch) has been released and can be downloaded here.
Release Notes are available here.
User registration is required. Please find detailed instructions here.
The following is a short list of new features and problems solved:
New Features
- Support for new mission: FLEX
- Tools and functions for generation of orbit and attitude file: TLE file is allowed as input
- Orbit propagation (e.g. xo_osv_compute function): when the orbit Id is initialised with a TLE file it is allowed to propagate after 1 day of the TLE epoch
- Visibility library, xv_zonevistime_compute function: visibility segments can be calculated also with a ROF (Restituded Orbit File) covering less than one orbit
- Visibility functions: visibility segments can be computed with a new instrument swath geometry defined by azimuth and incidence angle
- The Swath Definition File format has been extended to support a new geometry type: Incidence angle
- New attitude model: MetOp-SG
- New functions to convert CCSDS Unsegmented Time Code (CUC) to processing time (and vice-versa)
- Support for Jason-CS Doris files
- Function xv_gen_scf (Visibility library) generates SCF files compliant with ESOV supported format
- New function xp_free_target_id_data (Pointing library) to release data of xp_target_id_data type
Major problems solved
- 656 – Zone visibility function does not calculate all segments when using TLE file (Problem reported by the ESOV development team)
- 684 – ANX MLST calculated by the xo_orbit_info is not correct when an Orbit Scenario File with MLST drift different from zero is used
- 703 – targetListInter crash when no Intersection between LOS vector and Earth Surface (Problem reported by the EPS-SG INR team (EUMETSAT))
- 704 – xo_orbit_init_def: wrong validity time (Problem reported by the ESOV development team)
- 708 – targetListInter: exception when no solution is found